パワーテイルゲート
オートモーティブ(車載)アプリケーション
パワーテイルゲート
インフィニオンでは、パワーテイルゲートの制御に適したマイコンを中心に、最適かつ高度に統合された製品を数多く取り揃えております。
是非、パワーテイルゲート向けにはインフィニオンの各種製品をご検討ください。
注目の製品はこちらから
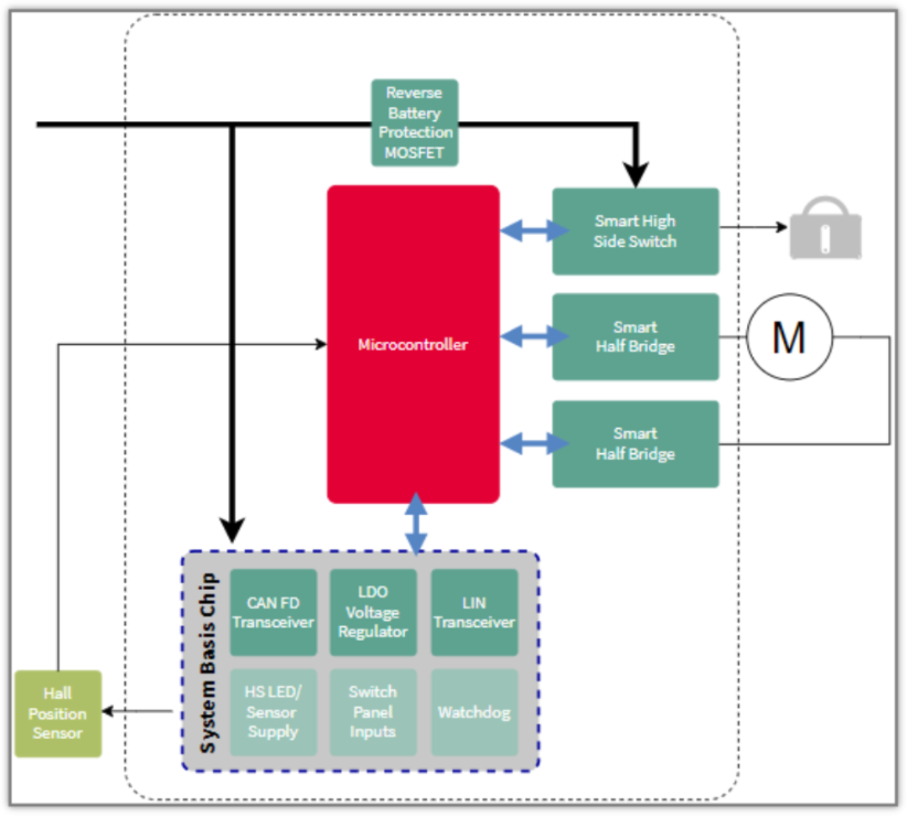
回路図の説明
資料ダウンロード
パワーテイルゲートシステムでお使いいただける
マイコン、電源、通信IC(CAN、LIN)、開閉用のモーターを動作させる為のモータードライブ用IC等、各種資料を以下に揃えましたので是非ご覧ください。
詳細はNEXTY Advanced Technologyカンパニーまでお問い合わせください。
・System Basis Chips(SBC)
詳細はNEXTY Advanced Technologyカンパニーまでお問い合わせください。
・System Basis Chips(SBC)

